知乎崩了登上热搜第一!网友:让我摸鱼的时候看什么

安然网10月17日消息,今天早上,“知乎崩了”这一词条登上了微博热搜第一,而且似乎客户端、网页全平台都受到了影响。

知乎崩了登上热搜第一!网友:让我摸鱼的时候看什么

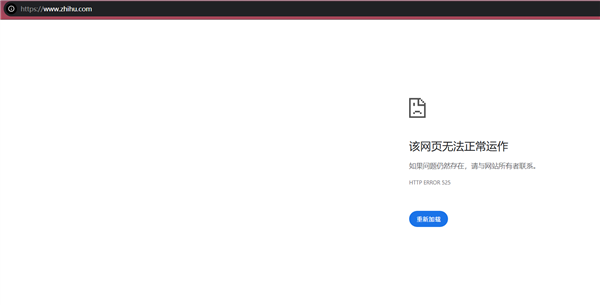
根据网友反馈,在打开知乎客户端会显示加载失败、刷新试试的提示,用户点开问题后答案加载失败,部分用户遭遇登录异常,反复提示需重新登录甚至显示匿名状态“知乎用户”。

知乎崩了登上热搜第一!网友:让我摸鱼的时候看什么

不少用户还误以为是自己设备或网络问题,尝试重启手机、重装应用、切换网络均无效。笔者尝试打开知乎PC官网,也无法打开。

知乎崩了登上热搜第一!网友:让我摸鱼的时候看什么

知乎崩了登上热搜第一!网友:让我摸鱼的时候看什么

对此有网友调侃“古有机构监察百官,今有微博盯着谁崩…”“我还在上早八呢你让我看什么”“你让我摸鱼的时候看什么”“我还在上早八呢你让我看什么”。

知乎崩了登上热搜第一!网友:让我摸鱼的时候看什么

据了解,此前在今年7月23日、8月15日,知乎也发生了宕机故障,今天的崩溃特征与这两次高度一致。目前知乎官方暂未有回应。

【本文结束】如需转载请务必注明出处:安然网

文章内容举报

– THE END –

0
分享海报

评论0

请先
欢迎您光临安然网,如有侵权,请提供相关版权证明发给本站,审核属实后将会立即删除。MAIL:zgs5516@163.com
显示验证码
没有账号?注册  忘记密码?

社交账号快速登录

'); })();